Objetivo
Demonstrar como fazer o Boletim Cirúrgico de cirurgias realizadas em um paciente.
O processo para se registrar um Boletim Cirúrgico é idêntico tanto para pacientes internados, quanto para pacientes do Pronto Atendimento, diferenciando-se apenas em relação à Tela do sistema onde se deseja realizar o registro.
Passo a Passo
1) Primeiramente, é necessário pesquisar/localizar o paciente desejado.
Dica
Para saber mais detalhes sobre como pesquisar e localizar um paciente internado, clique aqui.
Para saber mais detalhes sobre como pesquisar e localizar um paciente do Pronto Atendimento, clique aqui.
2) Após ter acessado a tela desejada e localizado o paciente, selecione a aba "Opções de Enfermagem" na parte inferior da tela, clicando 1x sobre ela.
3) Clique 1x no botão "Boletim Cirúrgico".
Informação
Caso o paciente já possua registros de cirurgias cadastrados na Tela de Descrição Cirúrgica, estes estarão listados no grid de registros de cirurgias, conforme ilustrado abaixo no quadro "A".
4) Para iniciar a inclusão do Boletim Cirúrgico, primeiro, clique 1x em cima de uma cirurgia para selecioná-la.
5) Em seguida, clique no botão "Incluir".Ao abrir a tela de lançamento de itens do Boletim, o sistema irá carregar os "Grupos de Itens" e seus respectivos ítens, conforme destacado abaixo pela letra "C".
Dica
Para que os Grupos de Itens e seus respectivos itens apareçam aqui, eles precisam ser previamente cadastrados na Tela de "Grupos do Boletim Cirúrgico". Clique aqui para saber mais detalhes.
Note também que, no alto da tela, o sistema mostra o nome da cirurgia que foi selecionada no passo (4), conforme destacado pela letra "B".
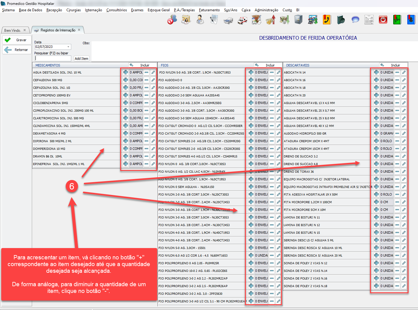
6) A partir desse momento, você já poderá iniciar o lançamento dos itens desejados, clicando nos ícones com símbolos de "+" (para aumentar a quantidade do item), ou de "-" para diminuir.
Dica
O ícone em forma de "lápis" permite que se digite uma quantidade diretamente, sem precisar ficar clicando várias vezes nos ícones mencionados acima.
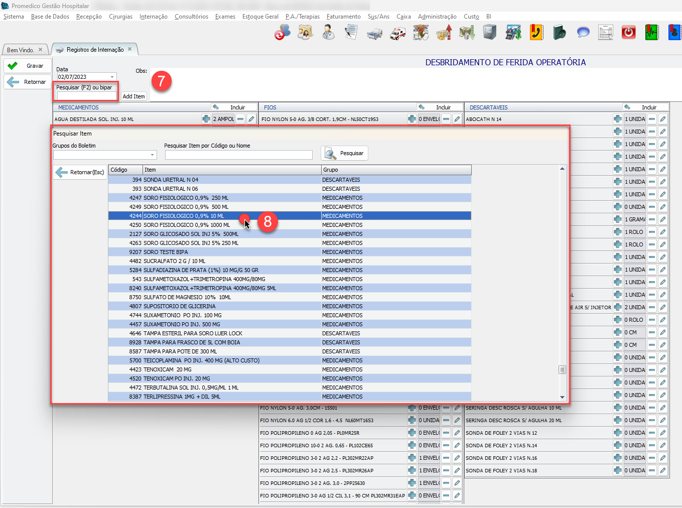
7) Caso não encontre algum item na lista pré-carregada pelo sistema, você pode incluir um item avulso (desde que o mesmo exista no cadastro de mat/med do sistema) clicando 1x dentro do campo "Pesquisar (F2) ou Bipar", e em seguida pressionando a tecla "F2" no teclado.
O sistema irá trazer uma janela, na qual é possível pesquisar qualquer item de mat/med do cadastro de mat/med.
8) Para selecionar um item, basta clicar 2x em cima do mesmo.
9) Será aberta a janelinha para que seja informada a quantidade desejada. Digite a quantidade e clique no botão "Confirmar".
Nota
Perceba que nesse momento, o item já foi adicionado à lista de itens, conforme destacado abaixo pelo quadro com a letra "D".
10) Repita os passos (6) a (9) até que todos os itens desejados estejam devidamente informados no Boletim, em seguida, clique no botão "Gravar" para salvar os dados e retornar para a tela principal de Boletim Cirúrgico.
Após concluir a digitação, o registro de Boletim Cirúrgico estará finalizado.
11) Clique no botão "Retornar (Esc)" para finalizar o cadastro e voltar para a tela de Internação ou Pronto Socorro, dependendo do caso.
Dica
Caso deseje, você poderá imprimir o boletim clicando no botão "Imprimir Boletim".
Dica
Para saber mais detalhes sobre como cadastrar e gerenciar os Grupos de Itens e seus respectivos itens, acesse a página "Grupos do Boletim Cirúrgico".
Caso deseje saber como localizar e imprimir um determinado Boletim Cirúrgico, clique aqui.








