Objetivo
Demonstrar como fazer a baixa financeira da consulta lançada para o paciente na agenda de consultas.
Definições
O sistema utiliza o conceito de "Conta Corrente do Paciente" para acumular e agrupar todos os lançamentos referentes aos atendimentos feitos para um determinado paciente.
Todos os tipos de lançamentos realizados pelos colaboradores em nome de um paciente (tanto os lançamentos de atendimentos (débitos), quanto os pagamentos efetuados também (créditos)), ficam registrados em sua respectiva "Conta Corrente".
Após registrar a consulta para um paciente a partir da agenda de consultas, tanto para os atendimentos particulares como para convênios (planos de saúde), há a necessidade de se realizar a baixa financeira da consulta, ou seja, informar ao sistema de que forma esse pagamento será realizado por parte do paciente.
Os atendimentos particulares podem ser baixados em dinheiro, cheques à vista ou pré-datados, cartões de débito ou crédito e ainda depósitos ou transferências bancárias.
Atendimentos através de plano de saúde (convênios) são baixados informando-se os dados das guias de autorização dos convênios, que mais tarde serão processadas pelo setor de faturamento e enviadas aos convênios para cobrança.
A seguir, serão demonstrados os passos para a realização das baixas referentes ao lançamento da consulta na Conta Corrente de um paciente.
Dica
Para conhecer a tela de agendamento de consultas e saber mais sobre os componentes e suas respectivas funções, veja a sessão "Conhecendo a tela de Agenda de Consultas".
Atenção
Para que seja possível realizar uma baixa relativa à consulta, é necessário que a mesma tenha sido registrada no agendamento do paciente. Para mais detalhes sobre como registrar consultas no agendamento, veja a sessão "Registrar a consulta agendada".
Passo a Passo
1) Após acessar a tela de Agendamentos, selecione o agendamento/horário (paciente) que se deseja realizar a baixa da consulta registrada.
2) Em seguida, clique no botão "Conta", localizado na parte inferior da tela.
| Efetuando Baixa de Consultas atendidas via planos de saúde (convênios) |
Após clicar no botão "Conta", será aberta a janela de Conta Corrente do Paciente, onde estarão listados todos os débitos do paciente.
Dica
Nesta tela, além de outras informações, será mostrado o Total de Débitos do Paciente, ilustrado abaixo com a letra "A".
A letra "B" mostra como identificar apenas o débito referente a um lançamento específico.
3) Verifique e selecione o lançamento que se deseja baixar, clicando 1x em cima do registro correspondente.
Dica
Note que, no exemplo ilustrado abaixo com a letra "C", o lançamento selecionado é uma consulta pelo convênio "Unimed Goiânia". Isto significa dizer que a baixa deverá ser realizada através de uma guia de autorização emitida pelo convênio.
4) Clique no botão "Baixar Selecionados".
Dica
Caso deseje baixar, de uma única vez, outros débitos listados, selecione previamente os todos lançamentos desejados antes de clicar no botão "Baixar Selecionados" e continuar o processo de baixa normalmente.
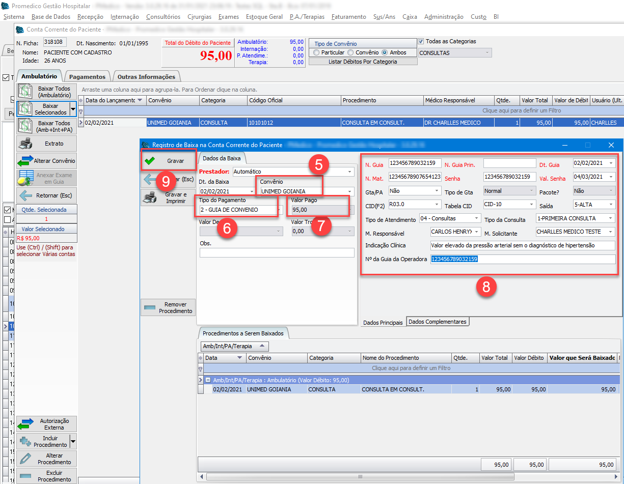
5) Será aberta a janela de informações da baixa. Comece, verificando se o Convênio está correto.
6) Verifique se o Tipo de Pagamento está correto de acordo com a modalidade de atendimento ao paciente.
7) Verifique se o Valor Pago está correto.
8) Informe os dados adicionais solicitados, como por exemplo, Nº da Guia, Data da Guia, Nº da Matrícula do Paciente (Nº da Carteirinha do plano de saúde), Nº da Senha relativa a esta guia, etc.
9) Clique no botão "Gravar" para salvar os dados e retornar para a Janela principal de Conta Corrente do Paciente.
| Efetuando Baixa de Consultas atendidas via Particular |
10) Será aberta a janela de informações da baixa. Comece, verificando se o campo Convênio está corretamente informando que o atendimento foi realizado via "particular".
11) Verifique se o Tipo de Pagamento está correto de acordo com a modalidade de atendimento ao paciente (no exemplo abaixo, é ilustrado o Tipo de Pagamento "Cartão de Débito". Nestes casos, é necessário informar, do lado direito da tela, os dados relativos ao cartão.).
12) Verifique se o Valor Pago está correto.
13) Clique no botão "Gravar" para salvar os dados e retornar para a Janela principal de Conta Corrente do Paciente.
Dica
Caso o Tipo de Pagamento seja cheques ou cartões, selecione o tipo correto no campo "Tipo de Pagamento", conforme ilustrado abaixo.
14) De volta à tela principal de Conta Corrente do Paciente, basta clicar no botão "Retornar (Esc)" para finalizar o processo e voltar para a tela principal de Agenda de Consultas.
Pronto !
A baixa está concluída.





