Objetivo
Demonstrar como agendar cirurgias eletivas para um paciente, criando "novo horário" (fazendo "Encaixe").
Definições
A Agenda de Cirurgias é utilizada para realizar agendamentos de cirurgias eletivas.
O sistema disponibiliza vários recursos úteis na tela de Agendamento de Cirurgias, um deles é a possibilidade de criar um agendamento informando um "novo horário" entre um horário pré-definido e outro, também conhecido como "Encaixe".
Este recurso é particularmente útil quando a agenda está "lotada" e tem-se a necessidade de criar um "encaixe" para acomodar um horário extra para agendamento de um paciente.
A seguir será demonstrado o passo a passo para realizar um Encaixe na agenda de cirurgias.
Dica
Para conhecer a tela de agendamento de cirurgias e saber mais sobre os componentes e suas respectivas funções, veja a sessão "Conhecendo a tela de Agenda de Cirurgias".
Passo a Passo
1) Para acessar a Tela Principal de Agendamento de Cirurgias, clique no menu "Recepção".
2) Em seguida, clique na opção "Agendas".
3) Enfim, clique na opção "Agendamento de Cirurgias".
4) Ao entrar na tela de Agendamento de Cirurgias, clique na aba "Agendamento" para selecionar a tela de opções do agendamento de cirurgias.
5) Selecione a Unidade e a Agenda.
6) Verifique se há anotações e/ou orientações no quadro Observações.
7) O sistema irá trazer no Calendário a data de hoje já selecionada. Caso deseje outra data, basta clicar 1x em cima do dia desejado.
8) Clique no botão "Criar Novo Horário".
9) Na janela de inclusão de agendamento, digite o horário que deseja criar.
10) Em seguida, clique no botão para abrir a janela de pesquisa de pacientes cadastrados, ou pressione a tecla "F2".
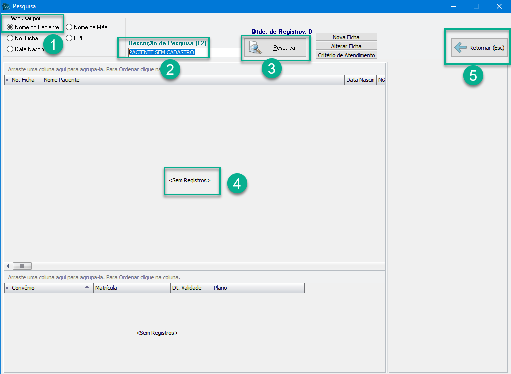
11) Na janela de pesquisa, selecione o critério de pesquisa desejado.
12) Digite o termo a ser pesquisado de acordo com o critério selecionado no passo anterior.
13) Clique no botão "Pesquisar" para realizar a pesquisa.
14) Caso o termo pesquisado seja encontrado no banco de dados pelo sistema, seus respectivos dados serão mostrados no grid logo abaixo. Selecione o paciente desejado clicando 1x em cima do mesmo.
15) No grid inferior, estarão listados o(s) convênio(s) (planos de saúde) que o paciente possui. Com um clique duplo do mouse, selecione o convênio correspondente a este atendimento do paciente. A tela de pesquisa se fechará automaticamente, e o paciente selecionado será carregado na tela de inclusão de agendamento de cirurgias.
Dica
Caso não seja encontrada no banco de dados nenhuma correspondência para quaisquer dos termos pesquisados (Nome do Paciente, Nome da Mãe, CPF, Nº de Ficha ou Data de Nascimento), clique no botão "Retornar (Esc)" para desistir da pesquisa e retornar para a tela de inclusão de agendamento.
De volta à janela de inclusão de agendamento de cirurgias, caso não tenha conseguido localizar o cadastro do paciente, informe os dados manualmente, de forma a poder continuar com a inclusão do agendamento.
Nestes casos, o cadastro do paciente poderá ser realizado no momento que o paciente estiver sendo atendido pela recepção.
Caso contrário, o sistema irá carregar os dados cadastrais do paciente automaticamente.
Em ambos os casos citados acima, continue então com a inclusão do agendamento, informando o restante dos dados solicitados.
16) Informe o nome do médico Cirurgião.
17) Informe o nome do médico Anestesiologista.
18) Informe o procedimento (Cirurgia que deverá ser realizada).
19) Opcionalmente, informe alguma observação e/ou anotações pertinentes a este agendamento.
20) Clique no botão "Gravar" para gravar os dados do agendamento e retornar para a tela principal de agendamento de cirurgias.
Veja na imagem abaixo, exemplo de como é mostrado um "Encaixe" de paciente na agenda de cirurgias.
Dica
Note que a agenda está configurada com intervalo de 30 minutos entre cada horário.
O "Encaixe" foi criado exatamente às 14:45hs, posicionando-se entre o horário das 14:30hs e 15:00hs.








