Objetivo
Demonstrar de forma prática como criar uma receita médica para um paciente em atendimento de Pronto Socorro, a partir da Tela de Pronto Atendimento.
Definições
A prescrição de medicamentos ao paciente (conhecida como "Receita Médica"), a partir de um atendimento oriundo de consulta eletiva realizada em consultório, pode ser realizada a partir da tela de "Prontuário Médico (Ficha Médica)"... (para saber mais detalhes, veja a sessão "Criando uma Receita Médica vinculada à uma Anamnese").
O sistema também possibilita criar uma Receita Médica a partir de um atendimento oriundo de consulta de emergência, realizada através da tela de "Pronto Atendimento" (veja abaixo).
Além disso, também é possível criar uma Receita Médica Avulsa, quando não há uma consulta (eletiva ou de pronto atendimento) associada ou vinculada à receita (para saber mais detalhes, acesse a sessão "Criando uma Receita Médica Avulsa").
A seguir, explicaremos o passo a passo necessário para criar uma receita para paciente de pronto atendimento.
Passo a Passo
| Criando uma Receita Médica para um paciente de Pronto Socorro, a partir da Tela de "Pronto Atendimento". |
|---|
1) Para acessar a Tela de Pronto Atendimento, após efetuar login no sistema, clique no menu "P.A./Terapias".
2) Em seguida, clique na opção "Registros de Pronto Atendimento".
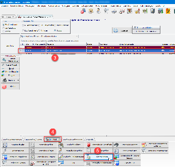
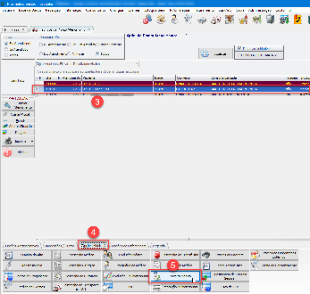
3) Após aberta a Tela de Pronto Atendimento, pesquise/localize o paciente para o qual deseja criar a Receita, e clique 1x para selecioná-lo (para mais detalhes sobre realizar a pesquisa de um paciente no Pronto Atendimento, acesse "Pesquisando / Localizando um Paciente de Pronto Atendimento").
4) Em seguida, clique na aba "Opções Médicas", na parte inferior da Tela.
5) Em seguida, clique no botão "Receita Médica".
6) Dentro da tela de Ficha Médica, selecione a aba "Receitas".
7) Clique no botão "Incluir" na parte inferior da tela.
8) Ao abrir a tela de criação de receitas, posicione o cursor do mouse no campo de pesquisa e inicie a digitação do medicamento desejado. O sistema irá filtrar a lista de opções conforme a digitação acontece.
9) Quando o medicamento desejado aparecer na lista de opções, selecione-o clicando 1x com o mouse para que fique destacado na cor azul escuro.
10) Clique no botão para fazer com que o mesmo seja adicionado ao preview da receita (quadro branco mais abaixo).
11) Repita os passos de 8 a 10 até que todos os medicamentos desejados tenham sido incluídos ao preview da receita.
12) Caso deseje imprimir a receita neste momento, clique no botão "Visualizar Imp.".
13) No campo "Impressora", selecione a impressora na qual a Receita deverá ser impressa.
14) Clique no botão "Imprimir" para que a Receita seja enviada para a impressora.
15) Clique então no botão "Sair" para finalizar a operação e retornar para a tela de Pronto Atendimento.







