Objetivo
Demonstrar de forma prática como criar uma anamnese, simulando o atendimento de um paciente a partir da tela de "Prontuário Médico" (Ficha Médica).
Definições
Após acessar a Ficha Médica do paciente através do botão "Prontuário Médico", estarão disponíveis vários recursos e ferramentas para auxiliar o médico a organizar e registrar o atendimento ao paciente.
Passo a Passo
| Incluindo uma Anamnese |
|---|
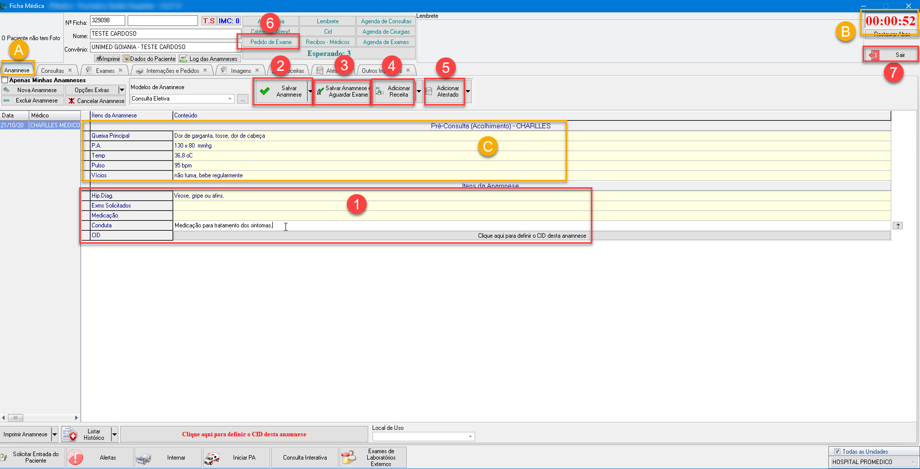
Baseado na imagem abaixo, explicaremos agora o passo a passo sobre como criar a anamnese do paciente.
A) Após aberta a tela de Ficha Médica (imagem acima), clique na aba "Anamnese" (caso ainda não esteja nesta aba).
B) No canto superior direito da tela, o sistema mostra um cronômetro que contabiliza o tempo de duração da anamnese. Este é iniciado a partir do momento em que o médico entra nesta tela, e é travado automaticamente ao sair. Pode ser útil caso o médico precise saber quanto tempo está durando a consulta com o paciente.
C) Neste espaço - caso tenha sido realizada - serão mostradas as informações da "Pré-consulta" (também chamada de "Triagem"), que normalmente é feita pela recepcionista/secretária nos locais que adotam esse processo.
1) Logo abaixo das informações da Pré-consulta, estarão os campos correspondentes ao modelo de Anamnese do médico. Basta clicar em cada linha, no espaço determinado pela cor amarela, e então digitar normalmente as informações pertinentes.
Dica
Note que os campos "Exms Solicitados" e "Medicação" não foram preenchidos neste exemplo. Isso se deve ao fato de que o sistema permite configurar o preenchimento automático destes campos, buscando as informações a partir do Pedido de Exames e/ou Receita (caso o médico venha a inserí-los).
Ainda assim, caso o médico prefira preencher estes campos manualmente, ao invés de criar um Pedido de Exames e uma Receita, também terá esta opção à disposição, bastando para tanto, simplesmente clicar nos campos e digitar normalmente.
2) Após preencher os campos desejados na anamnese, caso deseje gravar o conteúdo digitado até o momento, o médico poderá clicar no botão "Salvar Anamnese". Esta ação irá salvar os dados da anamnese informados até este momento.
3) Caso o médico tenha solicitado exames para o paciente e, supondo que estes serão realizados na própria unidade onde o médico está atendendo, o médico tem a opção de usar o botão "Salvar Anamnese e Aguardar Exame". Isto irá salvar a anamnese e alterar o status do paciente para "Aguardando Exame".
4) Caso o médico decida inserir uma receita médica, poderá clicar no botão "Adicionar Receita". O sistema então abrirá a tela de criação de receitas médicas (veja mais detalhes sobre "Criar Receita Médica vinculada à Anamnese").
5) Da mesma forma, caso decida também inserir um atestado para o paciente, poderá clicar no botão "Adicionar Atestado". O sistema abrirá a tela de criação de atestados (veja mais detalhes sobre "Criar Receita Médica vinculada à Anamnese").
6) Também caso decida fazer um Pedido de Exames, o médico poderá utilizar o botão "Pedido de Exame". Será então aberta a janela de criação de Pedidos de Exames (veja mais detalhes sobre "Criar Pedido de Exame").
7) Após o término do atendimento ao paciente, deve-se clicar no botão "Sair", localizado na parte superior direita da tela, logo abaixo do cronômetro, para deixar esta tela e voltar para tela de Fila de Espera.
Atenção
Caso o modelo de Anamnese contenha a "tag" (campo) "CID", e este tenha sido configurado como campo obrigatório, ao tentar salvar a anamnese, o sistema irá solicitar o preenchimento do mesmo antes de efetivar o salvamento.
Para saber como informar o CID, acesse a página "Informar o CID na Anamnese".

