Objetivo
Demonstrar de forma prática como utilizar a aba "Exames", simulando o atendimento de um paciente agendado para realização de exames em consultório.
Definições
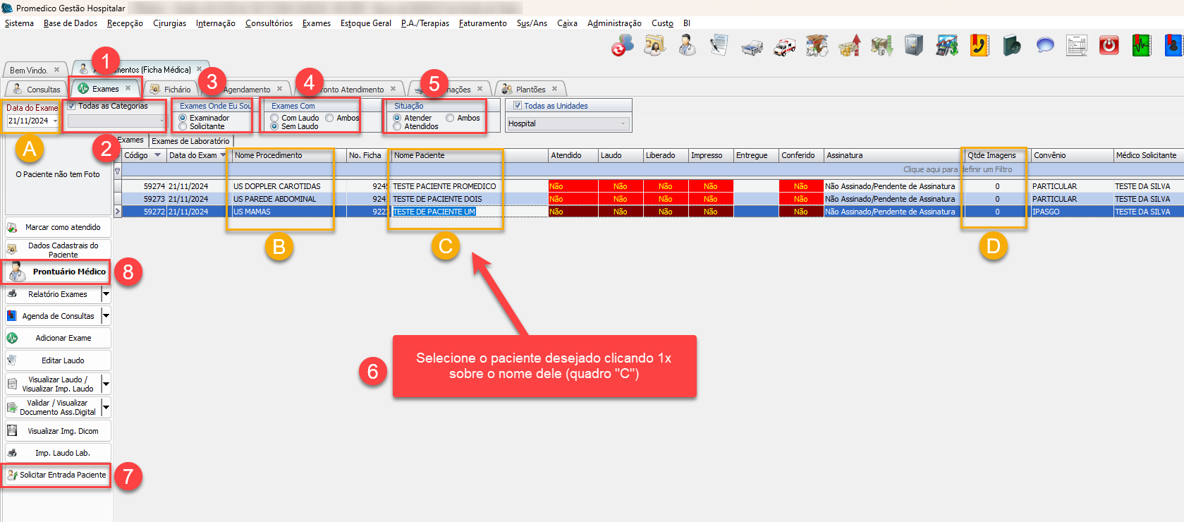
A aba "Exames" pode ser utilizada como uma "fila de espera", na qual o médico terá a visão geral de todos os pacientes que estão aguardando atendimento.
Baseado na imagem acima, destacamos algumas informações úteis que auxiliam o médico a entender melhor o funcionamento da tela.
A) Filtro "Data do Exame": Este filtro já traz a data corrente por padrão, mas o médico pode utilizar este filtro para visualizar pacientes/exames de outro dia, bastando informar a data desejada neste campo.
B) Coluna "Nome do Procedimento": Mostra o nome do exame a ser realizado, conforme foi cadastrado pela recepção.
C) Coluna "Nome Paciente": Como o próprio nome indica, mostra o nome do paciente conforme foi cadastrado pelo recepção.
D) Coluna "Qtde Imagens": Mostra a quantidade de imagens referentes ao exame/paciente selecionado que foram geradas e armazenadas no banco de dados do sistema. Para que o sistema possa mostrar essa informação, é necessário que os aparelhos de exames estejam devidamente integrados ao sistema. Assim que o técnico executar o comando para salvar as imagens, a quantidade gerada será mostrada nessa coluna.
A seguir, iremos demonstrar o passo a passo para se realizar o atendimento de um paciente a partir da fila de espera.
Passo a Passo
Baseado nas explicações e imagem acima, seguiremos os passos enumerados de 1 a 8 para exemplificar o uso prático da aba "Exames" dentro da Ficha Médica.
1) Após ter aberto a tela do médico (Ficha Médica), clique na aba "Exames".
2) No quadro (2), caso deseje visualizar somente os pacientes/exames de uma determinada categoria, desmarque a caixa de seleção "Todas as Categorias" (marcador 1) para que o sistema habilite o filtro. Clique na setinha pra baixo localizada na extremidade direita do campo (marcador 2), em seguida, clica em cima da categoria desejada para selecioná-la (marcador 3).
Caso não deseje especificar uma determinada categoria, basta deixar a caixa de seleção marcada, fazendo com que o sistema mostre na tela todas as categorias de exames.
3) No quadro "Exames Onde Eu Sou", selecione a opção desejada:
"Examinador": Mostrará apenas os pacientes/exames nos quais foram informados (no momento do cadastro na recepção) o nome do próprio médico que está logado no sistema como sendo o médico examinador.
"Solicitante": Mostrará apenas os pacientes/exames nos quais foram informados (no momento do cadastro na recepção) o nome do próprio médico que está logado no sistema como sendo o médico solicitante.
4) No quadro "Exames com", selecione quais pacientes/exames devem ser listados no grid:
"Com Laudo": Mostrará apenas os pacientes/exames que já possuem laudo de resultado inserido no sistema.
"Sem Laudo": Mostrará apenas os pacientes/exames que ainda não possuem laudo de resultado inserido no sistema.
"Ambos": Mostrará todos, independentemente se já possuem - ou não - laudo inserido no sistema.
5) No quadro "Situação", selecione quais pacientes/exames devem ser listados no grid:
"Atender": Mostrará apenas os pacientes/exames que ainda não foram atendidos pelo médico, ou que não foram marcados como atendidos através do botão "Marcar como Atendido".
"Atendidos": Mostrará apenas os pacientes/exames que já foram atendidos pelo médico, ou que foram marcados como atendidos através do botão "Marcar como Atendido".
"Ambos": Mostrará todos, independentemente se já foram - ou não - atendidos pelo médico.
6) Dê um clique simples com o botão esquerdo do mouse em cima do paciente que deseja atender.
7) Clique no botão "Solicitar Entrada do Paciente" para enviar uma mensagem à secretária, solicitando que encaminhe o paciente ao consultório.
Atenção
Obs.: Este procedimento é opcional. Caso deseje utilizar qualquer outro método de comunicação com a recepcionista/secretária, como por exemplo, telefone/ramal, aplicativos de mensagens ou quaisquer outros, pode simplesmente ignorar este passo e avançar para o passo (8).
Para saber mais sobre como utilizar este recurso, acesse a página "Solicitar Entrada do Paciente".
8) Clique no botão "Prontuário Médico" para acessar a Ficha Médica do paciente, onde poderão ser registrados os demais dados correspondentes a este atendimento.
Links relacionados:

